How to configure the backup option for webhosting
Because you can never be safe against human failure, a hardware fault, or piracy of your data we offer a secured storage space, accessible by FTP, containing the backups of your webhosting and your databases.
The offer includes:
- A daily backup of your website and your databases
- Retention of all of your backups for 3 days
- Retention of a full weekly backup of your site for two months
Before you start
To complete the actions presented below, you must have:
- A Dedibox account logged into the Online console
- Created a Webhosting Classic plan
How to subscribe to the backup option for webhosting
- Click Hosting then click Manage next to the webhosting you wish to backup. The Configure hosting page displays.
- Click Backup then click Order the backup option to be safe. You are redirected to the Change hosting offer page.
- Check the Option Hosting backup box and click Confirm your offer.
- Select your payment mode, then check the mandatory boxes.
- Click Confirm my order to subscribe to the backup option.
How to configure your FTP/SQL backup
Before you start
To complete the actions presented below, you must have:
- Set up the backup option for your webhosting
- Click Hosting then click Manage next to your webhosting.
- Click Backup to find the data required to configure your backup. A page displays your identifier and password to access your backup with an FTP client.
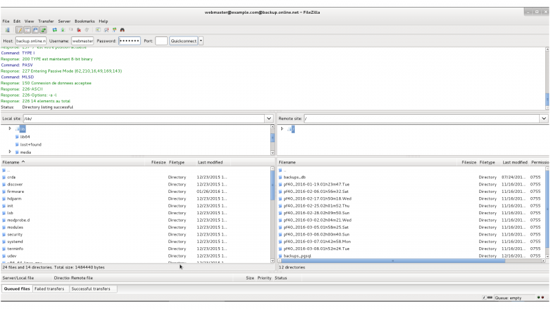
- Launch FileZilla on your computer and enter your credentials to connect to the backup.

How to configure your email backup
- Log into the webmail using your email address and usual password.
- You can access your current mailbox and your backups.

- Click and drag the backup folders to your current mailbox to restore your old emails.
See Also
Still need help?Create a support ticket